Multimodal Platform Design

Sketch/ProtoPie mockup showing improved, more adaptive listening and response behavior for the Siri virtual assistant on iOS
(includes listening animation and some standard library elements created by other designers)

For:
Apple

From:
2022–25

Roles:
Interaction design lead; design manager

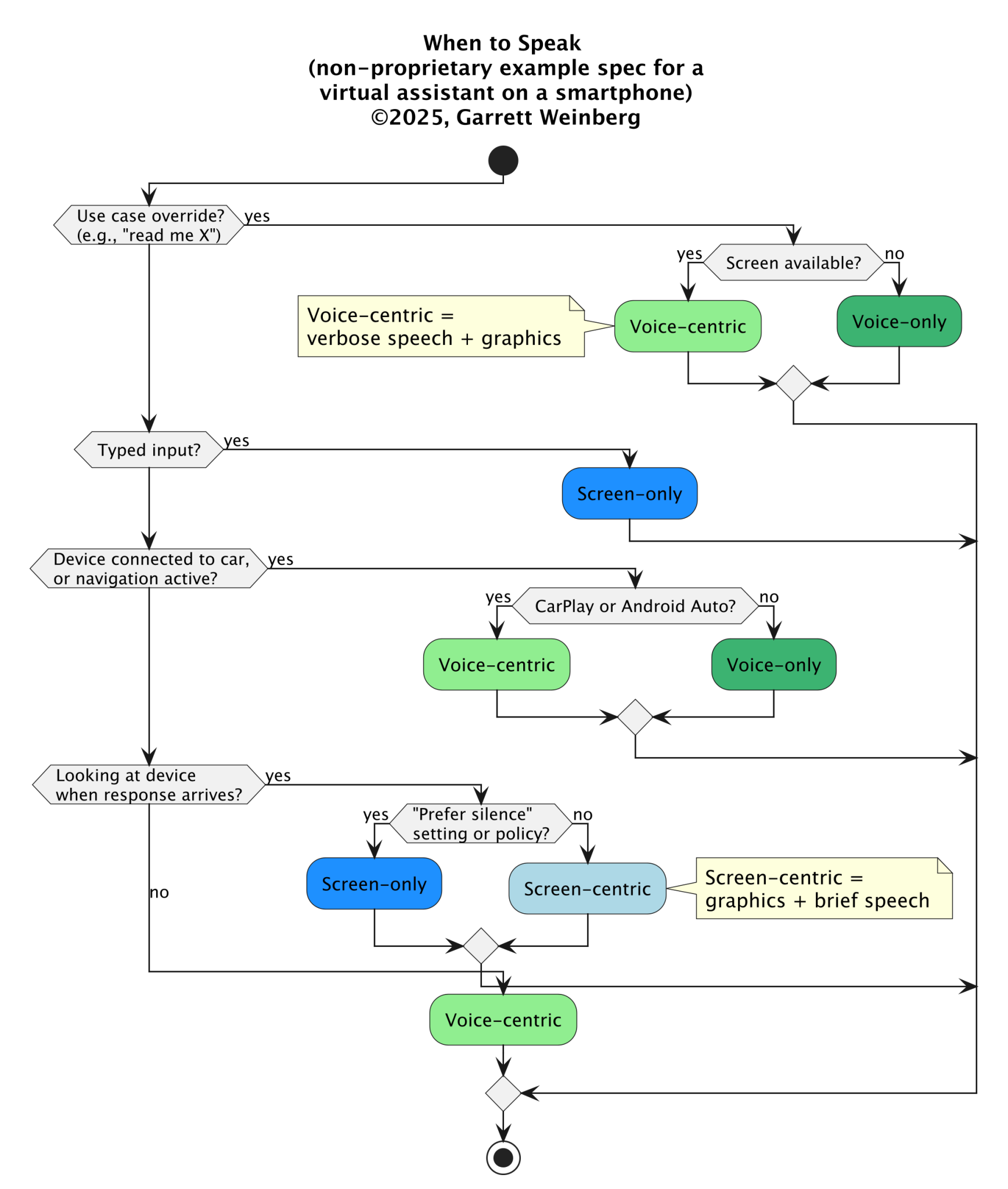
Feature:
More forgiving, adaptive listening behavior for Siri in Apple Intelligence. Better decision-making about when Siri speaks out loud, and which GUI pattern it chooses for which situation.

Deliveries:
Visual and audiovisual mockups; specifications, including timeline and flow diagrams

Previous
Previous

Dictation & Siri for Vision Pro

Next
Next

Siri Activation & Feedback